Production blueprint (k8s)

This document outlines recommendations for operating Vault in a production environment.

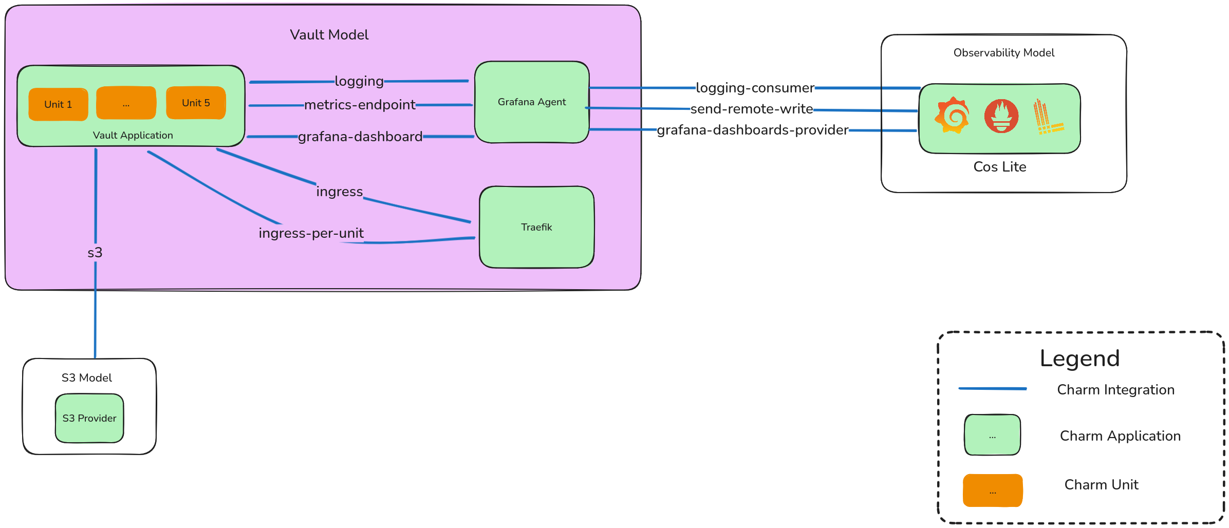
Production Blueprint

Infrastructure

Please follow the Vault project reference to deploy the Vault charms on hosts of appropriate size for your deployment.

High Availability

Vault should be deployed with a total of 5 units.

Observability

Vault should be integrated with Canonical Observability Stack:

  • Vault should be integrated with Grafana Agent using the cos-agent charm relation interface.

  • Grafana Agent should be integrated with COS using the loki_push_api, prometheus_remote_write, and grafana_dashboard charm relation interfaces.

Backup and Restore

Vault should be integrated with an S3 provider to conduct regular backup operations.